Google Analytics 4 is a web analytics service that provides statistics and basic analytical tools for search engine optimization (SEO) and marketing purposes. Google Analytics 4 is seamlessly integrated with Yelo to record events and user behavior on your Yelo website and mobile application like website visitors, clicks on specific merchants and products, and other user data to help you grow your business. In this article, we will guide you to set up Google Analytics 4 on Yelo. Follow these steps to enable Google Analytics 4 in your dashboard:
- Click on the blue Integrations icon on the top right corner of your dashboard.

- Click on More and a new page of all the integrations we currently support will appear.

- Scroll till you find Google Analytics 4 and enable it by clicking on the toggle.

- Once you enable the integration, click on Edit Current Settings.
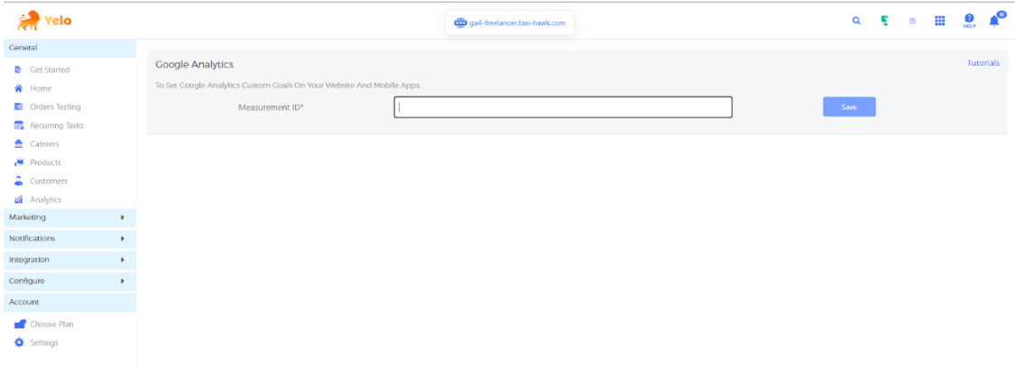
- Then enter the “Measurement ID” and click Save.

- Now under the Reports section on the Google Analytics 4 dashboard, you can check the reports.

Here’s another link that describes how you may get a Measurement ID for your Google Analytics 4 setup in more detail.
https://help.jungleworks.com/yelo/how-to-create-measurement-id-for-google-analytics/
Leave A Comment?